Japanese (日本語)

Function Overview and Operating Environment

Function Overview of dbSheetClient


dbSheetClient is divided into Runtime component used by users, Development component to develop various systems to operate with dbSheetClient, and Server component to provide functions of the server.
Excel/Access can be used directly for screen/form creation on the front screen used by the end user in the Runtime component.
In the Server component, the security functions required for the Internet system are also standard equipment from the beginning.


Fun_1

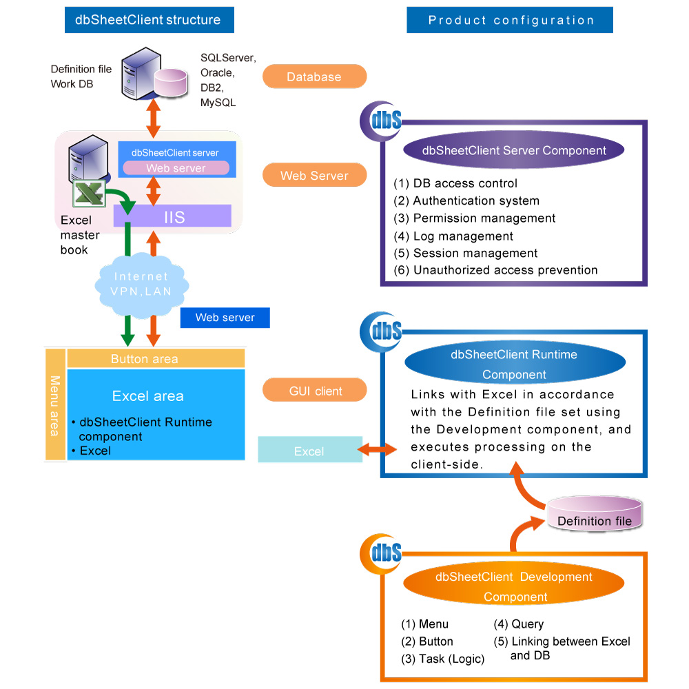
Product Structure of dbSheetClient


The structure of dbSheetClient in the figure below is an image of the situation where dbSheetClient is running.
The database required by dbSheetClient itself can be made to coexist with the Server component or can be divided into servers.
Also, since Excel Workbooks are stored on the server system of dbSheetClient, each client computer always downloads the latest Excel Workbook from the server every time there is a connection to the server.


Fun_2

Application Development and Runtime Environment


Various functions necessary for development are prepared in the Development component, and the developer can freely develop a full-fledged business system using dbSheetClient Development component.
Upon completion of development, upload the Excel Workbook and definition file corresponding to the program/logic part of dbSheetClient to the server system.
Users can use dbSheetClient Runtime component to connect to the server and always download the latest Excel Workbook and definition files locally on the client computers.


Fun_3

Full Layout of the Development Environment and Procedures


Developers of dbSheetClient can build all systems necessary for business systems, such as business logic and database design, using Development component.
Also, in the case of a relatively light system, you can easily build a system by using "IOTG (Input Output Task Generator)".
As for the database design, all SQL statements such as queries can be manually assembled, but those who are not familiar with DB design can also automatically create SQL statements by using "SQL test execution" function.


Fun_4

Operating Environment of dbSheetClient


Server Environment
Hardware CPU Intel Xeon 1.8GHz or the equivalent or higher
Recommended Memory 8GB or more
HDD's Capacity About 1.0GB *1
Software OS • Microsoft Windows Server 2008
  Standard Edition / Enterprise Edition SP2 or later
• Microsoft Windows Server 2008 R2
  Standard Edition / Enterprise Edition SP1 or later
• Microsoft Windows Server 2012 / 2012 R2
  Foundation Edition / Standard Edition / Datacenter Edition
• Microsoft Windows Server 2016
  Standard Edition / Datacenter Edition
Required Databases for dbSheetClient Operation *2 • Microsoft SQL Server 2008/2008 R2 SP3 *3
• Microsoft SQL Server 2012/2014/2016 *4
• Oracle Database 10g/10g R2 *5
• Oracle Database 11g/11g R2 *5
• Oracle Database 12c
External Databases Connectable from dbSheetClient *6 • Databases above are required for dbSheetClient operation
  and those below;
• Oracle Database 9i /9i R2 *5
• IBM DB2 for system i (V5R4 – V7R1) *7
• MySQL (5.5 or higher) *8
• A database that can be connected via ODBC *9
  [Validated ODBC database connection]
Web Browser Microsoft Internet Explorer 9 to 11 *10
Framework Microsoft .NET Framework 3.5 SP1
Web Server Microsoft Internet Information Services (IIS)
Corresponding Terminal Services • Terminal Services in Windows Server 2008
• Remote Desktop Services in
  Windows Server 2008 R2 / 2012 / 2012 R2
  • Citrix XenApp (MetaFrame) (Presentation Server)

*1
The details are as follows;
  1. 1. 700MB for dbSheetClient
  2. 2. 500MB for .NET framework 3.5 SP1
  3. Note:
    2. Incase the above-mentioned has already been installed, reduce the HDD's capacity to create extra space for the installation of dbSheetClient.
    Note:
    The above breakdown of the HDD's capacity does not include the necessary capacity for the installation/operation of the database program. If you want to install/operate a database program on the same server, please consider the HDD's capacity for the database separately.

*2
A database is necessary in order for dbSheetClient to operate.
*3
• Supported Editions: Workgroup / Standard / Enterprise Edition
• The operation of SP4 has been confirmed
• Supports x86 / x64
• Except Express
*4
• Supported Editions: Workgroup / Standard / Enterprise Edition
• The operation of SP1 has been confirmed
• Supports x86 / x64
*5
• Supported Editions: Standard / Enterprise Edition
• Unsupported Editions: Express / Personal Edition
*6
It also includes external databases used in other business systems.
*7
This database can only display data.
*8
There are restrictions on the data types that can be handled. For details, please inquire.
*9
Although an interface for ODBC connection is provided from dbSheetClient, connection and operation are not guaranteed for unspecified DB.
*10
Version 9 and 10 displays in compatibility mode
Note:
The different types of the operating system and the hard disk's capacity described in the operating environment may be changed, added, or deleted due to termination of the operating system support and/or improvement of our products. Depending on the operating environment of the product, please note that the required memory size and hard disk capacity will differ depending on the saving of log files, database files, definition files, etc. or by coexistence with other software.
Runtime Environment
Hardware CPU Intel Core i3 2.0GHz or the equivalent or higher
Recommended Memory 4GB or more
Recommended Screen Resolution SXGA (1280 X 1024) or higher
HDD's Capacity About 580MB *1
Software *4 OS • Microsoft Windows 7 SP1 (x86 / x64)
• Microsoft Windows 8.1 (x86 / x64)
• Microsoft Windows 10 (x86 / x64) *5
Framework Microsoft .NET Framework 3.5 SP1
Or Microsoft .NET Framework 4.0 or higher *2
Spreadsheet Software Microsoft Office Excel
Supported Versions: 2010 SP2 / 2013 SP1 / 2016
Access Compatible Version (Option) *3 • Microsoft Office Access 2010 – 2016
  or
• Microsoft Office Access Runtime 2010 – 2016
Web Browser • Microsoft Internet Explorer 9 to 11
• Microsoft Edge

*1
1) The details are as follows;
  1. 1. 200 - 300MB for dbSheetClient
  2. 2. 500MB for .NET framework 3.5 SP1
        Or 500MB for .NET framework 4.0 or higher
  3. Note:
    2. Incase the above-mentioned has already been installed, reduce the HDD's capacity to create extra space for the installation of dbSheetClient.

2) Microsoft Excel has already been installed.

*2
If this component is not installed, you will be prompted to install it when installing dbSheetClient.
*3
The Access supported version is an optional product of dbSheetClient, and Microsoft Access is required to use Access supported version when developing with dbSheetClient.
*4
The operating environment of the Microsoft products listed above were confirmed by our company and their support period is subject to Microsoft Lifecycle Policies.
*5
Windows 10 tablet mode is not supported.
Development Environment
Hardware CPU Intel Core i3 2.0GHz or the equivalent or higher
Recommended Memory 4GB or more
Recommended Screen Resolution SXGA (1280 X 1024) or higher
HDD's Capacity About 580MB *1
Software *4 OS • Microsoft Windows 7 SP1 (x86 / x64)
• Microsoft Windows 8.1 (x86 / x64)
• Microsoft Windows 10 (x86 / x64) *5
Framework Microsoft .NET Framework 3.5 SP1
Or Microsoft .NET Framework 4.0 or higher *2
Spreadsheet Software Microsoft Office Excel
Supported Versions: 2010 SP2 / 2013 SP1 / 2016
Access Compatible Version (Option) *3 • Microsoft Office Access 2010 – 2016
  or
• Microsoft Office Access Runtime 2010 – 2016

*1
1) The details are as follows;
  1. 1. 200 - 300MB for dbSheetClient
  2. 2. 500MB for .NET framework 3.5 SP1
        Or 500MB for .NET framework 4.0 or higher
  3. Note:
    2. Incase the above-mentioned has already been installed, reduce the HDD's capacity to create extra space for the installation of dbSheetClient.

2) When installing applications such as Microsoft SQL Server separately, please consider additional disk space accordingly.
3) Microsoft Excel has already been installed.

*2
If this component is not installed, you will be prompted to install it when installing dbSheetClient.
*3
The Access supported version is an optional product of dbSheetClient, and Microsoft Access is required to use Access supported version when developing with dbSheetClient.
*4
The operating environment of the Microsoft products listed above were confirmed by our company and their support period is subject to Microsoft Lifecycle Policies.
*5
Windows 10 tablet mode is not supported.